营口个人办理抵押贷款的正确方式和流程

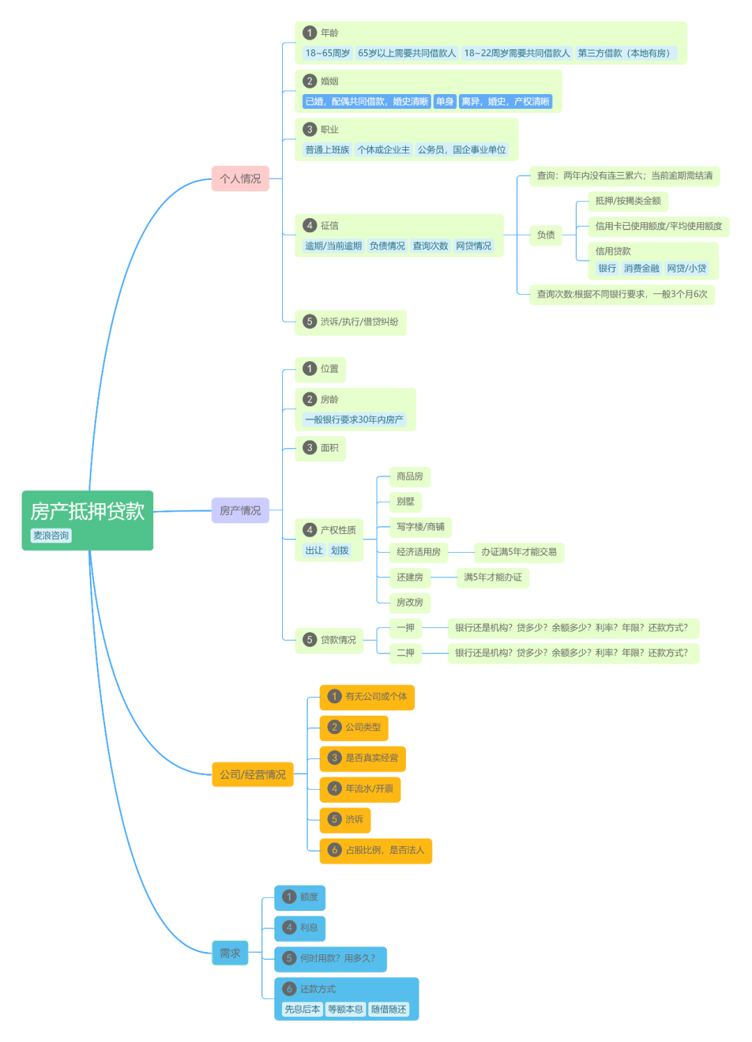
由上图可以看出,想要出一份合适的方案,必须要对个人的情况有一定了解,如果信息不了解清楚,是没办法给出合适的方案。
个人房屋抵押贷款分为消费型抵押贷款和经营性抵押贷款。消费型抵押贷款是指以个人名义申请的房屋抵押用于装修、旅游、购物等贷款,上班人士可申请,无需营业执照,武汉目前最高不超过150万,而且没有几家能做,利息正常在年化6%左右,有些也有不少附加要求。经营性抵押贷款是指个人生产经营过程需要经营周转用房屋向银行申请抵押的贷款,需要个人有执照和经营,最高可贷2000万,利息低至年化3.85%。在了解了上述情况之后,就根据需求和自身的条件来选择合适的银行产品,在根据选择的产品来准备资料。如果有些方面有瑕疵的,就要想办法优化一下,比如准备执照,优化征信或着负债过高要结清一部分贷款等等。
个人消费性贷款:房屋产权证所有人及配偶身份证、户口本、结婚证、收入证明、消费合同、产权证、其他财力证明等等个人经营性抵押贷款:房屋产权证所有人及配偶身份证、户口本、结婚证、收入证明、购销合同、产权证、其他财力、个体提供营业执照(公司提供营业执照、章程、年度财务报表、纳税报表)、银行近一年流水、收款人身份证银行卡、收款公司财务证明等等。所有的资料都准备齐全之后,就约时间到银行去申请和签约贷款合同。
签约完成之后,银行就会安排专人和评估公司上门评估,银行的工作人员是下户看一下房产和经营产地,评估公司是去评估房产的价值,最终的审批额度是以评估公司的评估价位参考的。
下户和评估完成之后,银行就会对这笔贷款进行审批,审批通过后,具体的可贷额度,利息及年限都会确定下来。
抵押登记办理完成后,就是最后的放款环节,有的银行是收到收件单后就安排放款,有的银行是是到他项权证后放款,这个是根据每个银行的要求来。
放款完成后,看似一笔贷款就完成了,如果不重视资金用途的话,很可能出现大问题。